
OVI in ComfyUI: Generate Video + Audio Simultaneously with Character AI's New Model
Master OVI in ComfyUI with this complete guide covering installation, synchronized video-audio generation, lip-sync workflows, and optimization techniques for 2025.
Master OVI in ComfyUI with this complete guide covering installation, synchronized video-audio generation, lip-sync workflows, and optimization techniques for 2025.
Master WAN 2.2 Animate for character animation in ComfyUI. Complete guide covering facial expression replication, pose-driven animation, and professional character workflows in 2025.
Master WAN 2.2 in ComfyUI with this complete guide covering installation, workflows, optimization for low VRAM, and cinematic video generation techniques.
Exclusive preview of WAN 2.5 features including 4K generation, 60 FPS native support, improved motion coherence, and breakthrough temporal consistency coming to ComfyUI in 2025.
Fix common ComfyUI face generation problems with these 3 proven solutions. Learn why faces look distorted, asymmetrical, or uncanny and how to generate natural, professional-quality portraits every time.
Master ComfyUI checkpoint merging to create custom models that combine the best features of multiple models. Learn professional merging strategies, weight ratios, and quality optimization for superior results.
Master ComfyUI workflow duplication for systematic model testing. Learn how to create comprehensive comparison workflows that test multiple models, samplers, and schedulers simultaneously for data-driven optimization.
Create natural-looking face swaps in ComfyUI using advanced techniques beyond basic face swap models. Learn the LoRA + Face Detailer method that produces professional results without the uncanny valley effect.
Master ComfyUI wildcard systems for unlimited prompt variation. Learn advanced wildcard techniques, automated batch generation, and systematic prompt management that scales to millions of unique combinations.
Discover how ComfyUI revolutionizes game asset creation for indie developers and studios. Learn texture generation, character design, environment assets, and UI elements that rival AAA production quality.
Discover powerful ControlNet combinations that unlock advanced AI image generation techniques. Learn multi-ControlNet workflows, weight balancing, and professional techniques for precise control over every aspect of your images.
Master ComfyUI seed control for consistent AI image generation. Learn advanced seed management techniques, batch processing strategies, and reproducible workflow systems that professional creators use.
Create stunning product photography using ComfyUI workflows. Learn professional lighting, background removal, and staging techniques that rival $50,000 studio setups using AI generation and compositing.
Understand ComfyUI's latent space visualization and what the purple connection lines represent. Learn how latent data flows through your workflows and optimize performance with proper latent handling.
Discover why CLIP Skip settings dramatically affect your AI image quality. Learn the optimal CLIP Skip values for different models and fix common generation problems with this comprehensive technical guide.
Deploy ComfyUI instantly on RunPod with this pre-configured Docker template. Skip hours of setup frustration with a working environment that includes essential nodes, models, and optimizations ready to use.
Discover how ComfyUI is revolutionizing fashion design with AI-powered clothes swapping, virtual try-on, and professional clothing visualization workflows that save time and money.
Transform messy ComfyUI workflows into clean, professional graphs. Complete guide to reroute nodes, organization techniques, and visual management for readable workflows in 2025.
Discover 50 ComfyUI keyboard shortcuts, hidden features, and productivity hacks that professional users leverage to work 10x faster. Complete 2025 guide with workflow optimization tips.
Learn to automate batch image and video generation in ComfyUI using workflows. Complete guide to queue management, batch processing, and automation for efficient AI content creation.
Transform your ComfyUI workflows into scalable production APIs using RunPod serverless deployment. Step-by-step guide with cost optimization and best practices for 2025.
Discover TeaCache and Nunchaku - revolutionary ComfyUI optimization technologies that deliver 2x-3x faster AI image and video generation without quality loss. Complete comparison and setup guide.
Avoid the top 10 ComfyUI beginner pitfalls that frustrate new users. Complete troubleshooting guide with solutions for VRAM errors, model loading issues, and workflow problems.
Master building production-ready ComfyUI custom nodes with JavaScript frontend integration. Complete guide to Python backend, TypeScript widgets, and real-time UI updates.
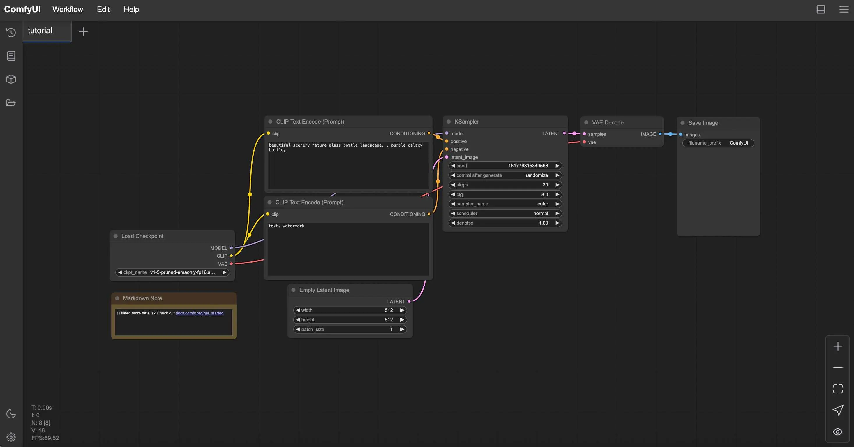
Master the fundamental ComfyUI nodes in 2025. Complete beginner's guide to Load Checkpoint, CLIP Text Encode, KSampler, VAE Decode, and basic workflow creation.
Practical guide to running ComfyUI with limited GPU memory. Learn optimization tricks, CPU fallback options, cloud alternatives, and hardware upgrade recommendations for every budget.
Master ComfyUI from zero with this step-by-step tutorial. Learn installation, basic nodes, and create your first AI image generation workflow without technical complexity.
Essential ComfyUI custom nodes every user needs in 2025. Complete installation guide for WAS Node Suite, Impact Pack, IPAdapter Plus, and more game-changing nodes.
Complete ComfyUI Impact Pack guide. Master FaceDetailer, SAM integration, Ultralytics detection, and professional workflows for flawless AI portrait enhancement.
Master ComfyUI's mask editor and advanced inpainting workflows. From basic brush techniques to DiffuEraser video inpainting with SAM2 automation in 2025.
Complete migration guide for AUTOMATIC1111 users switching to ComfyUI. Learn workflow translation, performance gains, and avoid common pitfalls in 2025.
Demystify the Karras scheduler in ComfyUI. Understand how logarithmic noise schedules improve image quality, reduce steps needed, and deliver sharper results.