/ Tag / #performance tips

Articles tagged "performance tips"

1 article with this tag

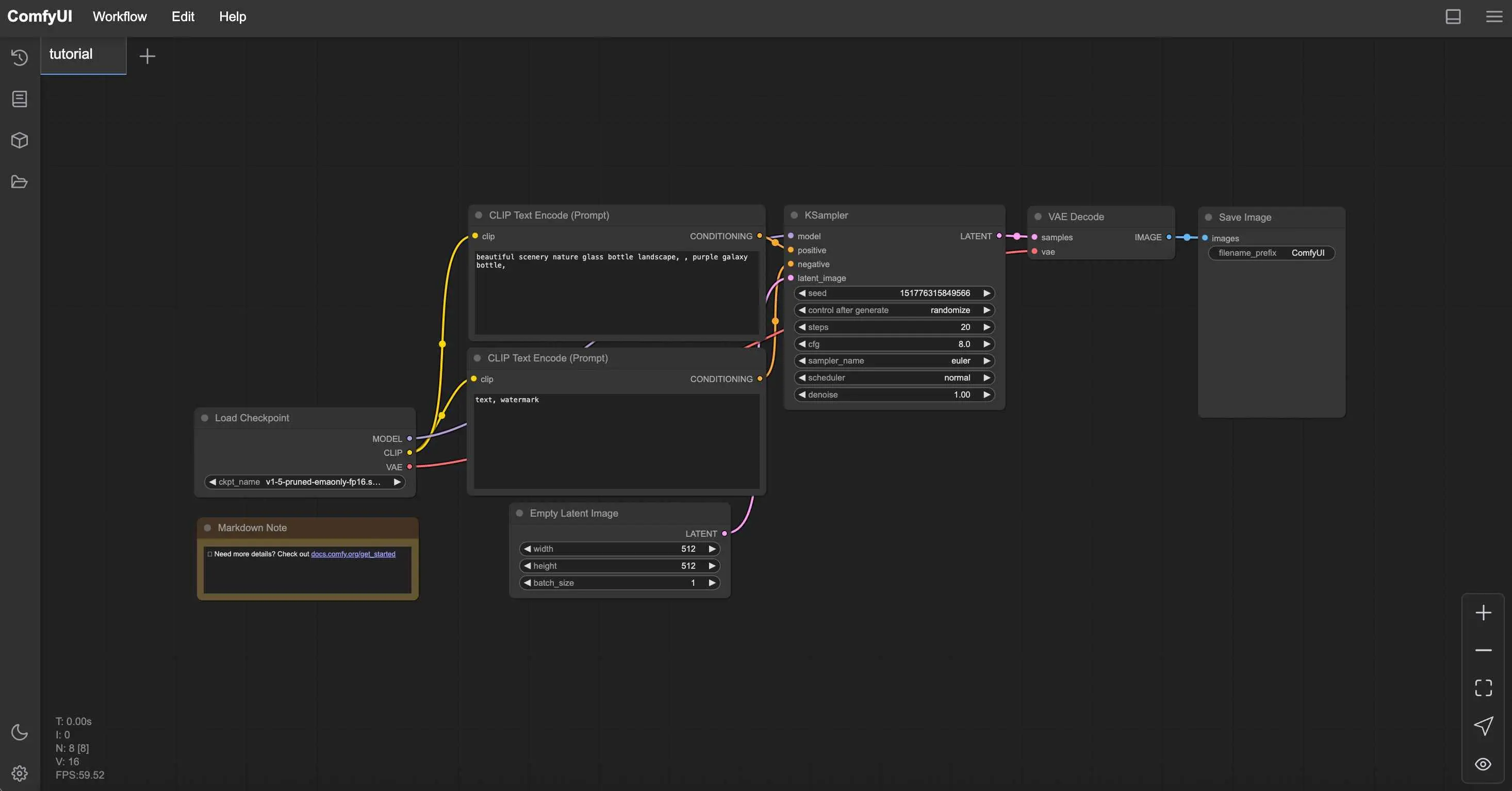
Low VRAM? No Problem: Running ComfyUI on Budget Hardware - Tutorial tagged with performance tips
ComfyUI • September 15, 2025

Low VRAM? No Problem: Running ComfyUI on Budget Hardware

Practical guide to running ComfyUI with limited GPU memory. Learn optimization tricks, CPU fallback options, cloud alternatives, and hardware upgrade recommendations for every budget.

#ComfyUI optimization #low VRAM #budget AI setup #hardware recommendations
Read more →
Back to All Blogs

Popular Tags

#comfyui (46) #tutorial (17) #ComfyUI workflows (10) #FLUX (7) #AI Image Generation (6) #stable-diffusion (5) #AI Video Generation (5) #Wan 2.2 (5) #AI Video Generation (5) #workflow optimization (4) #ControlNet (4) #LoRA (4) #ai-art (3) #text-to-video (3) #text to image (3) #batch processing (3) #ComfyUI optimization (2) #low VRAM (2) #beginner guide (2) #prompt engineering (2)

Tag Stats

Articles with tag 1
Total tags 208
Most used tag comfyui

© 2025 APATERO. All rights reserved.

Terms • Privacy • Refunds • AI Usage

Searching...

Search our blog

Find tutorials on AI, ComfyUI, programming, and more

No results found

Try different keywords or browse our categories

ComfyUI Programming AI

Press ESC to close • ↑↓ to navigate